Na tela inicial do Sys Personnalite clique no botão Compras.
No Menu Principal na parte de Movimentos clique na opção Entrada por XML. Quando selecionado você verá uma tela parecida com a seguinte:

1º Passo – Localizar XML
É importante que XML esteja salvo no computador para fique fácil localiza-lo. Conforme exemplo acima:
Após localizar o XML, selecionar só clicar no botão Abrir. Você verá tela parecida com a seguinte:

Conforme indicação imagem basta clicar no botão Seguinte.
2º Passo – Analisar o XML
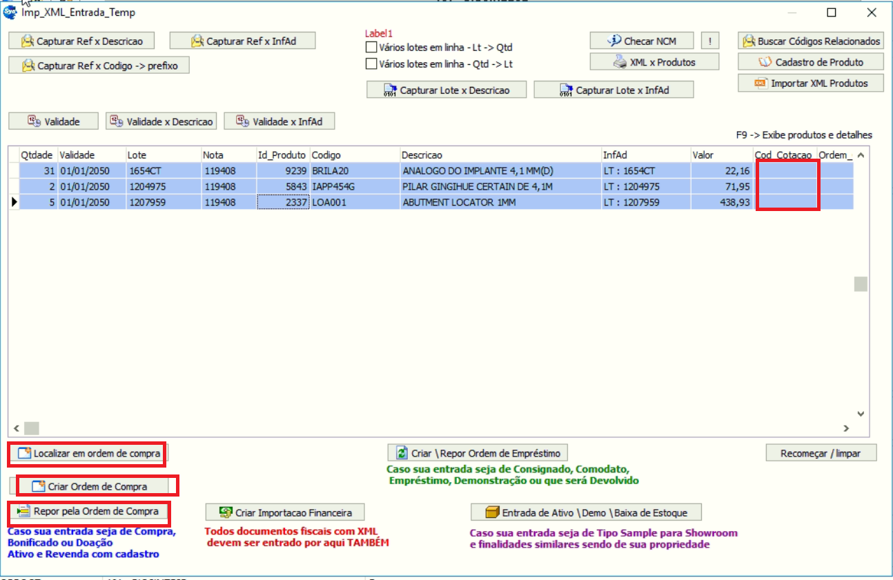
As colunas em destaque deverão ser preenchidas. (Lote, Id_produto, Cod_cotacao)

Começamos pelo LOTE, observe em qual campo do xml vem indicando Lote. Normalmente vem junto com descrição do produto ou no campo InfAd.
Importante: A captura por Lote só funcionará se vier um Lote por descrição ou InfAd.
Exemplo Lote x InfAd:

Confirmado Lote na descrição da nota basta clicar no Botão Capturar Lote x InfAd. E digitar exatamente como está na nota.

Feito isso sistema vai capturar lote de cada item e colocá-lo na coluna automaticamente. Conforme tela a abaixo.

A coluna Id_produto será preenchida automaticamente quando o mesmo já existir no cadastrado de Produtos. Senão terá que ser cadastrado usando botão Cadastro de Produtos. Em seguida só dar duplo clique no campo Id_produto. Localizar produto pela descrição e sistema irá registrar essa ação deixando- a automática no próximo lançamento.
Obs.: A linha azul indica que todos produtos lançados já possuem cadastro no sistema.
3 ° Passo – Localizar em Ordem Compra
Caso já tenha lançado uma ordem de compra para fornecedor da nota com seus respectivos produtos. Sistema irá localizar. Senão será necessário gerar nova ordem compra. Só clicar no botão Criar Ordem de Compra. Após criar Ordem de Compra clique no botão Repor pela Ordem de Compra.

PRODUTOS -> Estoque -> Entrada por Ordem de Compra.
Seleciona o Fornecedor e a nota listada a direita e dar dois cliques
ou
Clicar em "NOTAS ABERTAS" e dar dois cliques sobre a nota que deseja dar entrada.
Este passo é fundamental para conferência do material "físico" com o "fiscal" emitido em NOTA
Depois de listados os itens, preencher os campos em VERDE com base visual nas etiquetas dos produtos que estão em conferência no estoque para entrada. DIGITAR ENTER para gravar o conteúdo preenchido nos campos em VERDE.
Após o preenchimento clicar em REPOR ESTOQUE. O que estiver batendo o fiscal com o físico será lançado como reposição de estoque, ficará na cor CINZA e será automaticamente lançado em quarentena para ser feito Inspeção e liberar o estoque comercial. O que ficar em branco está com divergência na informação físico com fiscal e dever ser arrumado.

Selecionar fornecedor e nota fiscal e FILTRAR ou Clicar em "?" botão na vertical do lado esquerdo do Grid.
Este passo é fundamental para o controle de inspeção e liberação por amostragem
Caso o produto esteja OK será liberado total ou parcialmente o lote selecionado. Deve-se clicar em LIBERAR e digitar a qtdade "OK" e a amostragem feita para esta análise ou Caso o produto esteja com Não Conformidades, será necessário RETER o produto e identificar a Não Conformidade selecionando.

Para conferência você pode seguir seguinte caminho
Menu Principal - Rastreabilidade - Método 2 - NF de Entrada
Selecione Fornecedor, clica no botão com desenho de filtro ao lado campo NOTAS. Selecione nota de entrada e clique no botão FILTRAR. Exemplo:
